Support Tracker
Introduction
The Support Tracker plugin can be used to track the amount of support (credits) utilised for an agreement. Possible scenarios are:
- Track the hours spent on helpdesk enquiries within a quarter
- Track the number of webpages/design collaterals delivered within a predefined date range
- Track the number of man days utilised for Change Requests within a fiscal year
- Track the number of onsite visits within a calendar year
- Track your personal expenses for the month
Basic Features
- view the utilisation report

- workflow validation checks to block the workflow transition if the credits is insufficient

- daily alerts when the credit has exceeded

Advanced Features
- Tracking only for particular issue types
- e.g. a project has "Service Request" and "Bug" issue types, Support Tracker tracking condition can be refined to only look at "Service Request" issue type
- Tracking against a group of Jira projects
- Support different types of tracking
- User can select different fields to be used for tracking
Concept
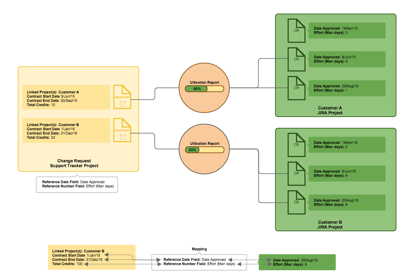
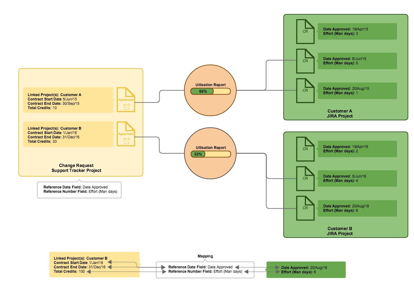
- Each Jira Support Tracker project is created using the Support Tracker Project Blueprint
- Every issue within is an agreement with the following information
- Linked Jira project(s)
- a Contract Start Date
- a Contract End Date
- Total Credits

- Each Support Tracker project has to be set up with a mapping to link to the custom fields used in the customer projects
- The Reference Number field represents the credit unit that user is trying to track
- The Reference Date field represents the date field used to match with the agreed support period
For each type of mapping, you can create a new Support Tracker projects. E.g.
Tracked itemsReference NumberReference DateHelpdesk Support Hours Hours Created Change Requests Days Approval Date Onsite Visits # of Visits Date of Visit Web pages Total Amount ($) Date delivered
Setting up the Support Tracker
Check out the Quick Setup Guide